Instance Verification Kit (IVK)
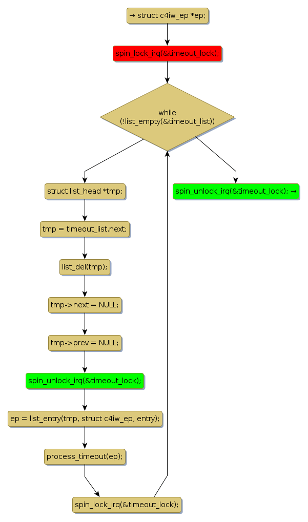
spin lock @ [106846+29+/linux-3.19-rc1/drivers/infiniband/hw/cxgb4/cm.c]
Instance Signature: timeout_lock
|
The Matching Pair Graph:
|
|
Function Name
|
Control Flow Graph (CFG)
|
Events Flow Graph (EFG)
|
Source Correspondence
|
|
process_timedout_eps
|
|
|
[106794+20+/linux-3.19-rc1/drivers/infiniband/hw/cxgb4/cm.c]
|